Install ComfyUI#
Install ComfyUI on AMD GPUs.
Prerequisites#
ROCm is installed.
Installation#
Follow these steps to install ComfyUI.
Install the Python
venvpackage for the applicable Python version.sudo apt install python3.12-venv
Create a Python virtual environment.
python3 -m venv comfyui-venv source comfyui-venv/bin/activate
Install the latest PyTorch ROCm wheels in the environment created.
Note
Refer to Install Pytorch for Ryzen APUs for more comprehensive install instructions. Proceed to install within the environment if the wheels are already downloaded to the system. Example command:pip3 install <torch wheel> <torchaudio wheel> <torchvision wheel> <triton wheel>
Clone the ComfyUI repository.
git clone https://github.com/comfyanonymous/ComfyUI.git && cd ComfyUI
Note
See ComfyUI Github for more information.
Install ComfyUI requirements.
pip install -r requirements.txt
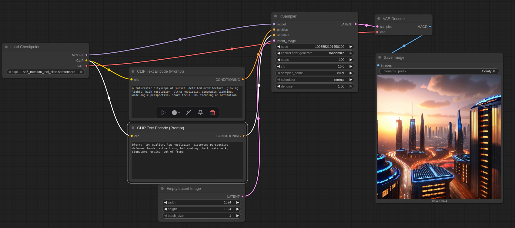
Load Stable Diffusion 3 model into the following folder.
cd ComfyUI/models/checkpoints
Note
As an example, the sd3_medium_incl_clips.safetensors model can be added into this directory.
This version already includes the clips, so only this download is needed. You may need to sign in and request access to the modelLaunch ComfyUI.
Note
Users must return to the home directory of the repository in order to run
main.py.python3 main.py
Note
After running the above command, ensure that the Pytorch version seen in the terminal is the ROCm 6.4.4 specific one.
Example usage#
From the ComfyUI frontend, navigate to templates → Basic → Image Generation. Toggle to your downloaded model (ex. sd3_medium_incl_clips.safetensors) within the ‘Load Checkpoint’ node.
